PERINTAH IF DAN CASE PADA MYSQL WORKBENCH

Pada MySQL kita dapat menyisipkan sebuah perintah kondisi atau percabangan. Untuk memudahkan penggunaannya tentu saja perintah tersebut dibungkus dengan sebuah PROCEDURE. IF dan CASE merupakan perintah yang serupa tapi tidak sama. Mereka memiliki kelebihannya masing-masing dan digunakan sesuai kebutuhan. 


IF

Berikut Penerapan dari perintah IF :


Jika kita membutuhkan lebih dari 1 kondisi maka kita dapat menggunakan perintah IF-ELSE.


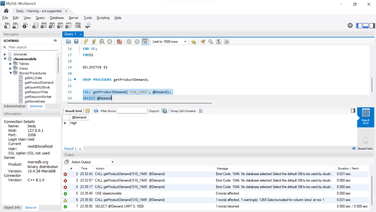
Berikut hasilnya ketika dipanggil :


CASE

Berikut penerapan dari CASE :



Hasil dari pemanggilan CASE 



Dapat dilihat dari gambar-gambar di atas bahwa penulisan syntax MySQL untuk perintah IF dan CASE tidak memiliki perbedaan yang jauh. Namun penggunaannya dapat disesuaikan dengan kebutuhan.


















 

Komentar

Postingan populer dari blog ini

MEMBUAT TRIGGER PADA MYSQL WORKBENCH

Memasukkan Metadata sebuah Artikel atau Jurnal ke dalam MySQL

PERINTAH PROCEDURE PADA MYSQL WORKBENCH